Home  >  Materials

January 7, 2026      Materials      9642

AI enables design of space-resistant nanomaterials, surpassing limits of traditional alloys for high-temperature, high-power applications.

Researchers at Woldia University in Ethiopia have published a peer-reviewed analysis in Springer Nature describing how artificial intelligence (AI) can design multifunctional nanomaterials that endure the severe thermal and radiation conditions of space. The study, titled AI-driven design of multifunctional nanomaterials in revolutionizing high-temperature, high-power solutions for space technology, shows how data-driven design can overcome the physical limits of conventional aerospace alloys and composites.
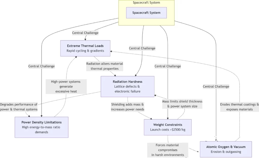
Spacecraft operate in conditions ranging from –270 °C to +150 °C under constant radiation bombardment and micrometeoroid impact. Traditional materials struggle to balance low mass with mechanical strength, radiation tolerance, and thermal stability. The researchers report that coupling AI algorithms with nanomaterials such as carbon nanotubes (CNTs), graphene, and boron-nitride nanotubes (BNNTs) enables property combinations previously considered incompatible. Their framework produced examples including thermal-interface materials exceeding 200 W/m K conductivity, radiation-tolerant magnetic alloys with 50 percent lower demagnetization, and optical coatings that maintained more than 95 percent solar reflectivity after repeated thermal cycling.

Carbon nanomaterials and AI optimization

Carbon nanomaterials form the backbone of current progress. Graphene’s in-plane thermal conductivity approaches 5 000 W/m K, while CNTs reach 3 500 W/m K and exhibit tensile strengths near 100 GPa. Their incorporation in composite matrices improves heat dissipation, electrical stability, and impact resistance. Machine-learning models refine growth parameters for CNT forests and graphene layers, predicting how alignment and defect density affect performance.
Hybrid CNT–graphene structures achieve directional heat transport and lower mass compared with metallic spreaders used in satellites. CNT-reinforced polymers increase heat-exchanger efficiency by about 300 percent, while graphene-based supercapacitors deliver energy densities above 200 Wh/kg under radiation exposure. Nanocomposites combining carbon allotropes with hydrogen-rich polymers offer lighter radiation shielding that protects electronics and crew during long-duration missions.
In propulsion, CNT-doped ionic-liquid propellants improve charge mobility and stability, raising specific impulse by roughly 15 percent in electrospray thrusters. BNNTs complement this by protecting thruster grids from erosion at temperatures above 800 °C. Together, these materials enhance efficiency and durability without mass penalties—a critical factor when launch costs exceed $2 500 per kilogram. AI-driven additive manufacturing processes are now fabricating graphene–polyethylene composites with thermal conductivities over 100 W/m K, enabling scalable production of heat-management structures for satellites.

Magnetic and optical materials for radiation and thermal control

Magnetic nanomaterials are vital for propulsion, navigation, and radiation shielding. AI-designed high-entropy alloys—particularly Fe–Co–Ni–Cr systems—exhibit 40 percent higher saturation magnetization and improved irradiation stability compared with conventional magnetic alloys. Samarium–cobalt (Sm–Co) and iron–cobalt–gadolinium (Fe–Co–Gd) compounds optimized through combinatorial learning reduce radiation-induced demagnetization by half. These alloys protect electric-motor components and preserve precision in navigation instruments such as atom interferometers operating in deep-space conditions.
Optical nanomaterials address thermal control through radiative engineering. Reinforcement-learning algorithms have designed SiO₂–Ta₂O₅ multilayer coatings that reflect 97 percent of solar radiation while emitting 94 percent of infrared heat, lowering satellite surface temperatures by up to 15 °C. Neural-network-optimized oxide stacks, including SiO₂–TiO₂ architectures, maintain 99 percent reflectivity and remain stable after 1 000 thermal cycles, removing the need for active cooling in power-dense electronics.
Quantum-dot and metasurface designs extend these capabilities. Machine-learning-optimized ZrO₂–Ag coatings enable passive cooling of 18 °C while preserving visible-light reflectivity. AI pattern-recognition tools now accelerate discovery of nanoscale features that maximize emissivity and durability in lunar or Martian environments.

Data and manufacturing challenges

AI models depend on extensive datasets describing material behavior under combined radiation, thermal, and vacuum conditions—data that remain scarce above 800 °C. This scarcity limits model accuracy and transferability to new mission profiles. Molecular-dynamics and density-functional-theory simulations reveal atomic-scale damage mechanisms such as vacancy clustering and grain-boundary diffusion, yet their computational cost makes large-scale screening impractical without AI acceleration.
Manufacturing and scalability remain critical bottlenecks. Producing defect-free graphene sheets or aligned CNT arrays at industrial scale continues to pose challenges. Macroscopic composites often underperform because of agglomeration or anisotropy introduced during processing. Durability in the space environment is another open issue: CNTs and graphene degrade when exposed to atomic oxygen and ultraviolet radiation, causing changes in surface charge and reduced conductivity over long missions. These degradation pathways require extended validation before operational deployment.
Autonomous self-driving laboratories now couple automated synthesis with AI analysis, cutting validation cycles by about 70 percent. Digital-twin frameworks forecast real-time degradation under combined stress with less than 7 percent error, and can predict the lifetime of thermal-interface materials within 5 percent accuracy. Friction-stir additive manufacturing techniques have also produced radiation-resistant metal-matrix composites, demonstrating how process optimization and AI design are merging in practical production.

Toward hybrid AI-physics models

Hybrid AI-physics models are emerging as the next priority. These systems combine neural networks with thermodynamic and quantum-mechanical constraints to improve predictions for temperatures above 1 000 °C. Quantum machine-learning methods can accelerate density-functional calculations by factors between 10³ and 10⁶, allowing rapid screening of thousands of candidate structures per day.
Researchers also recommend forming international consortia to develop standardized datasets for extreme environments and harmonized validation protocols for radiation, thermal, and mechanical performance. Reproducible benchmarks would allow AI models trained at different institutions to interoperate and cross-validate.
Advances in on-orbit additive manufacturing could complement these computational gains. In-space production platforms using graphene-polyethylene filaments or polymer–ceramic hybrids may fabricate or repair spacecraft components directly in microgravity, reducing reliance on Earth-based manufacturing. Bio-inspired architectures and self-healing nanocomposites remain long-term objectives aimed at spacecraft capable of autonomous recovery from micrometeoroid impacts or radiation damage.
The Woldia University study concludes that AI-driven design has already achieved measurable results—thermal materials exceeding 200 W/m K, radiation-hard alloys with 50 percent less demagnetization, and coatings retaining >95 percent reflectivity after extended cycling. Yet data scarcity, manufacturing reproducibility, and modeling accuracy at high temperature remain major barriers.
Future work should prioritize scalable synthesis of defect-free graphene and aligned CNTs, development of hybrid AI-physics models for reliable high-temperature prediction, and further automation in additive manufacturing. Establishing international datasets and sustainable nanomanufacturing protocols will be essential.






©2025 3dptimes.com All Rights Reserved